java项目-第41期ssm项目源码在线考试...
java项目-第102期基于ssm的校园二手交...
java项目-第49期基于ssm药品管理系统
java项目_第107期基于ssm+shiro的垃圾...
java项目_第116期基于SpringBoot+MyB...
java项目-第130期ssm动物园管理系统-...
java项目-第168期ssm二手车交易网站-...
java项目-第169期ssm二手交易平台网站...
java项目-第008期基于ssm在线游戏商城...
java精品源码-第19期基于ssm在线水果...
在线源码交易平台PHP源码完整开源版源...
快手抖音短视频源码web+APP架设教程+...
响应式Emlog博客主题模板 附安装教程...
Baocms7.0本地生活通o2o上门服务2016...
java在线考试系统源码 学生教师用
超强微信分销系统9.97版_人人店微信分...
织梦内核FE素材网源码 前端开发素材分...
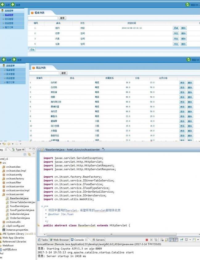
niushop分销版开源v3.7商城源码旗舰破...最新JAVA EE MVC架构餐饮管理系统源码,MYSQL数据库MVC架构餐饮管理系统源码
MVC架构餐饮管理系统,利用MYSQL数据库,分为四大模块餐桌模块,菜类别模块,彩信息模块,订单模块.源代码+数据库源码+项目说明在压缩包内
数据库:MySQL 开发语言:JAVA 源码类型:WebForm
MYSQL数据库MVC架构餐饮管理系统源码,分为四大板块餐桌板块,菜类别板块,彩信息板块,订单板块




1、自动:在上方保障服务中标有自动发货的虚拟商品,拍下后,将会自动收到来自卖家的商品,在订单详情中查看卡密/或下载链接;
2、手动:未标有自动发货的的商品,拍下后,卖家会收到邮件、短信提醒,买家可通过QQ/电话的方式联系商家发货。

1、描述:商品源码交易描述(含标题)与实际商品不一致的(例:描述充值的QQ会员一年,实际只充值了一个月或充值其他QQ钻等);
2、演示:有演示站时,与实际商品小于95%一致的(但描述中有"不保证完全一样、有变化的可能性"类似显著声明的除外);
3、发货:手动发货商品,在卖家未发货前,已申请退款的;
4、服务:卖家不提供安装服务或需额外收费的(但描述中有显著声明的除外);
5、其他:如质量方面的硬性常规问题等。
注:经核实符合上述任一,均支持退款,但卖家予以积极解决问题则除外。交易中的商品,卖家无法对描述进行修改!

1、在未拍下前,双方在QQ上所商定的内容,亦可成为纠纷评判依据(商定与描述冲突时,商定为准);
2、在商品同时有网站演示与图片演示,且站演与图演不一致时,默认按图演作为纠纷评判依据(特别声明或有商定除外);
3、在没有"无任何正当退款依据"的前提下,写有"一旦售出,概不支持退款"等类似的声明,视为无效声明;
4、虽然交易产生纠纷的几率很小,但请尽量保留如聊天记录这样的重要信息,以防产生纠纷时便于我司工作人员介入快速处理。